Global Network
EN
中文
關於茂綸
茂綸簡介
歷史沿革
菁英招募
加入茂綸
服務據點
隱私權保護政策
投資人專區
公司治理
董事會
審計委員會
重要組織規章
內部稽核
公司治理守則
企業社會責任
資訊安全風險管理架構
薪資酬報委員會
風險管理委員會
永續發展委員會
利害關係人專區
員工關係
客戶關係
供應商關係
投資人關係
財務資訊
產品與技術資源
代理產品線
Ansys
Ansys Electronics
HFSS
SIwave
Icepak
Q3D Extractor
Maxwell
Motor-CAD
Ansys Discovery
Ansys Lumerical
FDTD
MODE
CHARGE
DGTD
FEEM
INTERCONNECT
HEAT
STACK
MQW
AUTOMATION API
Knowledge Exchange (KX)
Application Gallery ( apps )
Knowledge Base (KB)
Lumerical University (EDU)
Ideas Exchange (IX)
Custom Downloads
Ansys Zemax
Ansys Zemax OpticStudio
Ansys Zemax OpticStudio STAR Module
Ansys Zemax OpticsBuilder
Avidbots
EPSON
Epson電子零件
EPSON機械手臂
Microchip
Micron
Everspin
FTDI Chip
Genesys Logic
Giantec Semiconductor Inc.
NEWRACOM
Exosite
Renesas
Nisshinbo Micro Devices Inc
SG Micro
Tempo Semiconductor, Inc.
Vicor
onsemi
Altera
Agilex™
FPGA/CPLD
NVIDIA
NVIDIA Compute
NVIDIA Networking
Galaxy AI Try Now
申請AI Try Now
Infineon
ISSI
Littelfuse
Gorilla Technology
Sony Semiconductor Israel Ltd
XMOS
Movella Xsens
Movella Xsens-MTI系列
Movella Xsens-DOT系列
Movella Xsens-MVN 系列
XTX
Astera Labs Inc.
Macnica Galaxy
USB Download Cable
ARTERY
Bridgetek
Cincon
FADU
GigaDevice
Longsys
MediaTek
Infinitix
Infinitix AI-Stack
VAST Data
VAST Data 創新存儲架構
TUXERA
PowerX
Swissbit
Supermicro
MSI
EdgeXpert MS-C931
Graid
SupremeStore
Supreme100
SupremeRAID™
SupremeRAID™ SR-1010
SupremeRAID™ SR-1000 / SR-1001
解決方案
Arria 10 SoC 模塊解決方案:Silic
通過1Gb乙太網低延遲傳輸專業級4K AV信號,Macnica推出SoC晶片ME10
Macnica Group推出 Mechatrolink III 和 EtherCAT閘道器模塊
EtherCAT主站解決方案總匯2019
Macnica Group推出基於AD936X和Intel FPGA的射頻方案
EtherCAT從站 + FOC參考方案
工業相機模塊
EtherCAT主站晶片方案( virtual ASSP)
技術文章
迎接1000A核心電源之挑戰
藍芽BLE5.0超低功耗觸發影像擷取解決方案
Clock Buffer 你選對了嗎?專用型與通用型規格知多少?
雲端服務與智慧網卡(Smart NIC)之間密不可分的關係
使用System Console來Debug FPGA
解析馬達(Motor) 類別應用探討
Hybrid Power Converter
使用Intel FPGA實現FPGA SLVS-EC Rx IP方案
大躍進! 高速充電邁向新世代-USB PD3.1
LDC馬達驅動上下臂保護時間 - 以Renesas RX MCU為例
VLC可見光通訊應用於LED照明
使用Intel® Arria 10 實現 Delay Chain 方案
實現產品低功耗設計-以Microchip 8 bit MCU為例
無線可能 – 淺談無線充電技術
Intel® Arria 10 DisplayPort 4Kp60 with Video and Image Processing Reference Design
淺談USB介面轉換RS232,RS422,RS485的技術應用
如何使用EERAM取代SRAM?
光子積體電路(PIC)模擬最佳利器 Ansys Lumerical - Comprehensive PIC Design Solutions
Intel® Arria 10 DisplayPort 8K RX-only Design
數位電源 Digital Power
藍芽低功耗(BLE)印刷式天線設計參考
Microchip DC Power Monitor
應用Intel OpenVINO Toolkit追求更好表現的邊緣AI影像分析系統
WiFi – HaLow 讓你的 IoT 裝置更多元
使用Intel FPGA實現V-by-One ® HS方案
Intel EM2xxx系列電源模組於 FPGA的電源方案
高功率密度電源模塊方案 - 如何運用Vicor DCM產品來符合鐵道電源應用
Macnica Galaxy ToGo Board – 茂綸物聯網開源軟體和硬體
GPS 的基本定位原理
從智慧感測開啟智慧維護,基於AI的CBM解決方案 -SENSPIDER
新世代高速傳輸介面-USB4 概論
新一代人機介面 - 穿戴式的手勢辨識方案
Microchip Ethernet (乙太網路) 產品介紹
電容式觸控原理知多少? 你不知道的電容式觸控眉眉角角!
AMR的關鍵技術-聚焦CIS的應用
產線不停工,工業機器人打造24/7生產環境 !
淺談DALI 應用
一讀就懂的TSN (Time-Sensitive Networking) 應用與架構
BLE新應用-----藍牙低功耗測距(WiRa)技術分享
Intel® 7 Agilex™ D滿足中端應用並提供更高性能、更低功耗
人工智慧車載更敏銳的視覺方案 - RGB-IR攝影機
高速訊號傳輸輔助利器-Retimer & Redriver 概論
抄人的氪星-關於產品防偽的實現
最新Intel Nios® V 處理器
深入解析Sine Amplitude Converter高效率電源模組在伺服器應用
CAN通訊介面, What CAN you do?
強勢來襲! DDR5設計放大鏡
利用TLVR電感改善核心電源效能
雲端伺服不關機 - Intel® CPLD實現不斷電更新韌體技術
窺探低軌衛星設計的神秘面紗
替你的產品加上受歡迎的EtherCAT
探索USB介面的世界-從USB Host到USB Device
Movella Xsens MTi-3
Narrow-Band Power Line Communication探討和趨勢
大數據通訊與電信網路的關鍵橋樑 – 光模組(Optical Module)
對時!! 精準時間用於5G O-RAN
數位孿生Digital Twin,生產製造業的明鏡 !
實務上常用的聲學產品產測手法
教學文件- 極速!!瑞薩DA14531 三分鐘上手
看見未來-AI科技的技術發展與應用
Intel® FPGA AI Suite簡介
第三代半導體解鎖電源測試設備
剛柔並濟!拳拳到位的機器觸覺!
雙向能源交換 Bi-direction Totem Pole PFC方案
淺談Nvidia Spectrum-X網路平台
Movella Xsens MVN Series 動作捕捉技術在音樂故事的貢獻
進化AI電腦新視覺
最新的Intel FPGA安全機制-Secure Device Manager (SDM)
AI引爆高速網路需求
嵌入你的深度學習
貫徹IEC62301趨勢 ZSP節能技術將實現零待機功耗
先進AI視覺系統 - iToF解鎖3D立體空間的魔術師
用MCU的Flash省下一顆EEPROM的錢!
能量轉換新境界:GaN-FET在AC/DC Flyback Converter的技術應用
Movella Xsens MVN Link動作捕捉應用與方案提供
AI PC與高速記憶體的結合:革命性的智慧運算體驗
應用Altera FPGA 實現Intel® PTP Servo 在5G O-RAN上的傑出效能
打造安全的IoT裝置
新世代車載通訊傳輸系統
Ansys光學軟體與優化軟體optiSLang應用於車用光學設計
遇見Edge AI
AI 存儲平台的新選擇: VAST Data Platform
能量與智能的交響曲:AI GPU電源的突破性技術
快速體驗Altera Cyclone V SOC實驗平台
人工智慧(AI)帶動時脈元件需求成長
OLED、Mini LED、MicroLED: 誰能勝出
輕鬆體驗Altera FPGA Ethernet Toolkit除錯工具
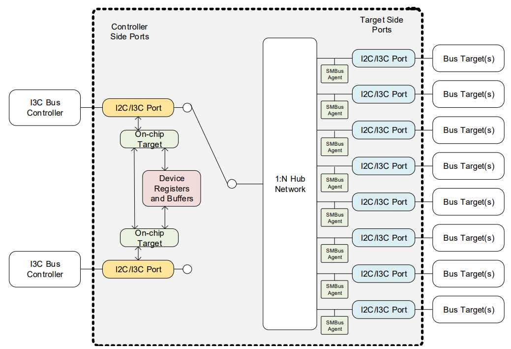
還在I2C嗎?I3C現已成熟。
人工智能成顯學,AI電腦為何能帶起龐大商機?核心電源提升散熱效能搶搭熱潮
Ansys模擬引領CoWoS封裝與光矽子技術新突破 邁向高速運算新紀元
TUXERA嵌入式檔案系統
按鍵太多嗎?來試試類比按鍵吧!
AI機器人產業大躍進
共同封裝光學(CPO) VS 傳統封裝:為什麼它是未來的關鍵技術?
I3C 在伺服器上的應用
如何在 Macnica Sulfur Agilex 5 開發套件中構建 Boot Loader、Linux Kernel 和 SD 卡
次世代電表
打開智慧工廠的魔法之門:OPC UA讓IIoT暢行無阻!
深入探索 Altera FPGA AI Suite 範例設計:加速您的 AI 推論應用
AI機器人精準動作 感測器Does Matter
讓你的電子設備開口說話!
邁向兆位元(Terabits)時代:NVIDIA 800G/1.6T 高速網路解決方案全面解析
運用 Altera Quartus Prime Pro Edition 進行高效能Interface Planning規劃
AI Server引入數位核心電源潮流
IMU感測技術與無人機慣性導航應用解析
深入解析電源模組:現代電子設備的心臟
守護愛寵的智慧選擇-解密Crowd-Sourced Location(CSL)創新定位技術
新聞中心
茂綸新聞
茂綸引進Macnica最新智能型掃地機器人Avidbots Neo 搶攻防疫商機
【粉絲團免費抽USB /type C 二合一充電器 - 研討會五大產品在哪裡?】
【粉絲團免費抽USB /type C 二合一充電器 - 研討會五大產品在哪裡?】
Macnica Galaxy與大猩猩科技攜手合作引領AI趨勢
AR擴增實境應用新革命,Macnica Galaxy聯手TeamViewer打造安全、效率、革命的遠端協作系統
Macnica Galaxy 攜手Ansys引領前瞻科技
【2022 高雄自動化工業展於高雄展覽館盛大開幕】
【 分享自動化工業展拿 Line Point 800點】
狂賀!茂綸2021年營收143億創新高!!
2021台北自動化工業展來啦!
迎新抽好禮,茂綸人讚出來
【茂綸敬邀一同參加2021 TPCA show暨產品發表會】
Macnica公司推出由集團研發的Mpression—技術解決方案
茂綸敬邀各位蒞臨 SEMICON Taiwan 2022 !
Macnica Galaxy與大猩猩科技攜手合作引領AI趨勢
狂賀!茂綸董事長吳偉國榮獲第76屆金商獎優良商人殊榮!
iSecurity 數位資安系統股份有限公司
Macnica Galaxy 正式成為NVIDIA台灣地區代理商夥伴,聚焦AI智慧製造
茂綸邀請大家一同參加CYBERSEC 2023台灣資安大會
茂綸股份有限公司通過安全認證優質企業(AEO)認證
SEMICON Taiwan 2023
茂綸顧問式服務結合完整解決方案,製造業精準掌握智慧轉型進程
Movella & Advantech & Macnica Galaxy 共同合作AMR/AGV 應用的解決方案
成功大學方程式賽車團隊應用Xsens IMU感測模組提升賽車過彎性能
引領未來的PSG 3/1全新出發 | 2024 Intel FPGA Vision Webcast
Macnica Galaxy 為您介紹全新的Altera
Renesas Forum 2024完美落幕
乘駕AI浪潮 掌握智慧創新契機研討會
茂綸贊助臺灣科技大學方程式賽車團隊關鍵運動感測器
Ansys台灣用戶技術大會 | 2024 Ansys Simulation World
Macnica、全新視覺再出發!
HiSPA x PIDA x茂綸 | 矽光子設計實務人才培訓課程(初階班)
SEMICON Taiwan 2024
TPCA Show 2024 台灣電路板產業國際展覽會
茂綸代理VAST Data推動數據存儲新革命
Renesas RX140實作專案 : PMOD HS4001
茂綸攜手數位資安 共同打造科技新未來
恭賀茂綸榮獲教育部體育署113年運動企業認證
恭喜茂綸榮獲創惟科技2024年度優良代理商
Macnica集團榮登時代雜誌「2025全球最佳企業」榜單
NVIDIA GTC 2025 | 即刻報名參加
Tuxera將於NAB Show 2025展出企業級SMB技術
無人機產業鏈趨勢暨電源系統研討會
茂綸登場NVIDIA GTC大會 展示全方位AI自動化解決方案
北科大賽車團隊獲茂綸贊助Xsens IMU感測器 共創學生方程式賽車新里程
台北國際電腦展 COMPUTEX 2025
VAST InsightEngine打造企業資料平台新標準
Macnica吉祥物—TANE Penguin™全新誕生!
Ansys台灣用戶技術大會 | 2025 Ansys Simulation World
MSI EdgeXpert MS-C931熱銷中!
茂綸響應「2025 TALENT, in Taiwan,台灣人才永續行動聯盟」
茂綸亮相2025台北自動化工業大展 實現智慧製造新時代
茂綸登場2025台北自動化工業大展 聚焦Epson與邊緣AI打造智慧產線新解方
Renesas Tech Day
Graid Technology 與茂綸聯手推動 GPU RAID 技術落地高效儲存應用,打造企業級儲存新標準
INFINITIX線上研討會|高效 AI 基礎設施管理:AI-Stack 突破企業導入 AI 瓶頸
2025台北國際航太暨國防工業展
產品消息
2022 Intel® FPGA IPU 網路研討會
Vicor 模組支援 Google 開放運算高峰會 (Open Compute Summit) 發表的資料中心基礎設施
凌泰高速容量UHD 4K2K暫存記憶體支援UHD高畫質應用
高度整合的電容數位轉換器為汽車及工業系統提供卓越的手勢感應和增強的觸控性能
重新定義FPGA- 英特爾Agilex FPGA視頻簡介
9/28 Intel FPGA Technology Day (IFTD) in Taipei
Intel® Cyclone® 10 LP FPGA
茂綸 x Ansys Lumerical 07/16 線上研討會
7/30線上研討會: Macnica Galaxy Smart Solution For Elevators
Vicor 模組支援 Google 開放運算高峰會 (Open Compute Summit) 發表的資料中心基礎設施
Ideal solution for QC3.0 18W USB Car charging-Intersil ISL8117A+ Genesys Logic GL883A
IXYS Integrated Circuits Division offers new Dual IGBT Gate Driver
Intel Quartus Prime Debug Tools online Training
Ansys高速印刷電路板之設計解決方案線上研討會
Intel® Quartus® Prime Design Software 線上培訓課程
低功耗物聯網技術創新與應用商機
在使用CNN演算法的雲端資料中心,Altera FPGA實現的加速功能具有優異的每瓦性能
Altera工業自動化方案展示會
Vicor Delivers 48 V Direct-to-Processor Power Conversion with Intel VR12.5 Compliant Solution for High-efficiency Datacenters
矽光子之發展趨勢及模擬設計
NVIDIA GTC 2022春季大會報名開跑!
NVIDIA BlueField DPU - 顛覆你的想像
800Gbps High Speed Channel Design – Ansys
Movella | Xsens ITC 線上會議
洞悉創新NVIDIA DPU 和 Palo Alto下世代防火牆整合方案
Macnica Adds Mpression Nitro Cyclone V GX Based Board With HSMC Expansion Capability
12/01 Ansys Webinar 《光子積體電路之應用與挑戰》
迎接 FPGA 技術新浪潮 - Intel FPGA技術大會
20211119intel FPGA研討會 《靈活運用Intel oneAPI+NIOS V,讓您簡單又順心》
茂綸邀請你一起參加 【 2022 Taiwan AI EXPO 】 !!
intel® FPGA金融加速網路研討會
2021 ANSYS用戶技術大會 – 線上黃金週
茂綸邀請您一同探索NVIDIA最新的人工智慧使用案例
線上研討會:Newracom Wi-Fi HaLow™ 解決方案
讓我們重新定義FPGA - 茂綸 x intel 10/1 線上研討會
與茂綸一同參加GTC
Odyssey MAX®10 FPGA Eval Kit
Altera's new MAX® 10 FPGAs revolutionize non-volatile integration by delivering advanced processing capabilities in a low-cost, instant-on, small form factor programmable logic device.
Altera與合作伙伴在SoC的開發平台提供了豐富的設計解決方案與技術經驗討論, 竭誠歡迎您一同參加
Altera Announces High-Efficiency Power Conversion Solution for High-Performance FPGAs
Intersil發表單通道與雙通道14位元ADC
IDT推出全新的RF產品系列以寬頻和CATV市場為目標
Arria V GX Starter Kit
Altera公司與台積公司領先業界推出UBM-free WLCSP封裝技術平臺支援MAX®10 FPGA產品
邀請函
2021/01/06 Benano鑑微科技線上研討會
整合ANSYS Lumerical 和ANSYS SPEOS實現HUD新穎抬頭顯示器設計
使用 Intel® Agilex™ FPGA 和 SoC 設計主機板
2020 Intel® FPGA 技術大會報名開跑
2020/09/29 線上研討會-Intel FPGA加速卡特色與概論及如何預防網路入侵
隨時隨地獲取2020 Intel FPGA技術大會的重要資訊
ADI攜手英特爾開發無線電平台
Macnica Galaxy & Ansys Lumerical 免費線上培訓課程
Ansys Lumerical -- 產品訓練課程 -- 09/11(五) 9:15AM~4:30PM
2020/07/22 線上研討會 – 結合Ansys及ZEMAX的繞射光學系統解決方案
2019年Lumerical Inc.在OPTIC2019會場-中興大學,即將舉辦產品說明會
MPRESSION最新參考設計與解決方案
Intel OpenVINO加速方案火熱進行中
Renesas Completes Acquisition of Integrated Device Technology
2019 VICOR電源技術研討會 (極致提升24V、48V、380V和AC電源設計)
LUMERICAL December EVENT in OPTIC 2018
IDT 2018 Tech Seminar Taiwan
VICOR 2018台灣48V電源設計峰會
Cyclone 10 LP Starter Kit
Altera參加OFC 2015,在其Arria 10 FPGA上展示 引人注目的200G和400G OTN解決方案
ARM Server Ships from Boston Limited
12/28 Intel® Cyclone® 10 LP 系列產品Workshop
英特爾® FPGA 技術大會(IFTD) 2018台灣場已開始報名
XMOS delivers first Amazon Alexa Voice Service development kit with linear mic array for far-field voice capture
9/8 FDTD Solutions Fundamentals (Taiwan)
NVIDIA GTC 2022春季大會報名開跑!
What's New in Quartus II Software v12.1
Everspin Announces Production Release of 1 and 2 Gigabyte nvNITRO NVMe SSDs
8/18 Lumerical CMOS Image Sensor Design within FDTD Solutions and DEVICE
2020 Ansys用戶技術大會 - 線上黃金週
Intel® Cyclone® 10 FPGA
Mellanox Solutions Technical Seminar
Cypress Technical Video Clips
By Adam McPadden, Lead Engineer, Burlington Systems Lab, IBM
Aupera Reveals an MRAM-enabled M.2 Storage Module based on Everspin's newest 256Mb Perpendicular Spin Torque MRAM
Everspin Readies Industry's First 256Mb Perpendicular Spin Torque MRAM
IDT推出新的VersaMixer系列高彈性RF混頻器,為通訊系統提供優越的特性
華為視訊平台選用IDT RapidIO技術
Everspin Aims MRAM at SSD Storage Tiers
IDT和Prodrive Technologies合作開發100ns延遲、高能源效率的RapidIO交換機設備組合
IDT團隊結合三星整合無線充電系統
Macnica Galaxy introduces Renin Board: 60W USB Type-C™ PD3.0 and USB Type-A Car Charger Renesas R9A02G011 + ISL81601 and Genesys GL883A + ISL81601
IDT幫助無線充電產品成功進入大眾市場
2015 Altera Technology Day
Altera Reveals Stratix 10 Innovations Enabling the Industry's Fastest and Highest Capacity FPGAs and SoCs
2019年Intel® FPGA 技術大會 (Intel® FPGA Technology Day; IFTD) 即將舉行,請踴躍報名參加
Altera加入工業網際網路聯盟,促進物聯網全球生態系統
Altera和Eutecus採用FPGA架構的單晶片解決方案
【Intel 免費實體研討會】Quartus 時序分析
Univa Brings Enterprise Workload Management to ARM-based Servers, Speeding Delivery
New Calxeda EnergyCore Firmware Available: Version 2.1.5
Altera FPGA支援Avaya高效率的實現低頻寬視訊會議
Altera發佈第10代FPGA的30-Amp整合數位DC-DC轉換器
Altera和中國移動在行動世界大會2015上展示5G的虛擬化C-RAN平臺
IXYS Integrated Circuits Division Announces New 700V Gate Driver with Enhanced Robustness
Calxeda March 2013 Update
Linux Foundation Adds Antelink, Calxeda and Reaktor as New Members
茂綸發表了一款為ALTERA Cyclone® V SoC 設計的開發板
Stratix V FPGAs: Built for Bandwidth
A new revolution in Augmented Reality (AR) applications, Macnica Galaxy teams up with TeamViewer to create a safe, efficient, and revolutionary remote collaboration system.
Altera's 28-nm Device Portfolio: the Measurable Advantage
Calxeda Establishes Subsidiary and Distributor Network In Asia
AverLogic AL460A HD-FIFO Module and HSMC Daughter Card
Intersil's Active Cable IC Solution Designed to Support Thunderbolt™ Technology
Download New Quartus II Software v12.0 to Achieve up to 4X Faster Compile Times
Intersil 推出超低流明環境光線感應器
Start Your CPLD Designs Today
TryStack.org Adds ARM Technology-Powered Zone
IDT和Prodrive Technologies合作開發100ns延遲、高能源效率的RapidIO交換機設備組合
New From IXYS Integrated Circuits Division!
Five OEMs now offer EnergyCore systems
Calxeda: Rack Trumps the Chip
Canonical joins Linaro Enterprise Group (LEG) and commits Ubuntu Hyperscale Availability for ARM V8 in 2013
Austin chip startup Calxeda raises $55 million
Benchmarks vs. the real world: we vote for the latter
為伺服器開發ARM核心低功耗處理器的Calxeda
The next chip battleground: Data centers
Cyclone 10 LP Starter Kit
9/28 Intel FPGA 技術大會台北場
【Ansys 免費線上研討會:Ansys IC設計驗證系列論壇】
【Vicor |Digitimes 智慧工廠論壇】AMR穿針引線 串起彈性自主生產願景
IXYS ICD, AUTOMOTIVE GRADE DEVICES / AEC Q100
駕駛監控分析使用單個攝像頭賦予更安全、更愉悅的駕駛
Intersil新款ADC驅動器提供SFDR、SNR新標準
Altera Reveals Stratix 10 Innovations Enabling the Industry's Fastest and Highest Capacity FPGAs and SoCs
NVIDIA GTC 開發者大會
2023 Ansys Simulation World 台灣用戶技術大會
2023 AIoT台灣國際人工智慧暨物聯網展即將開展!
新RISC-V核心架構擴展瑞薩卓越的嵌入式處理器產品陣容
特斯拉宣佈採用 48V 汽車電源系統
如何加速您的FPGA設計? 如何提高您的產品效能?—最新Agilex 5 SoM開發套件Sulfur
雅特力首顆低功耗M0+ AT32L021 MCU小巧精悍強勢登場
創惟科技SD 8.0 SD Express 記憶卡讀卡機控制晶片GL9767
瑞薩電子推出新款BLE DA14592 IC與模組 支援群眾定位功能並提供最低成本BOM
創惟科技發表USB4® Redriver - BW9906
Cincon推出LFM300M及LFM420M系列,新款300W和420W的無風扇1英寸薄型醫療電源供應器
Microchip推出搭載硬體安全模組的PIC32CK 32位元微控制器,輕鬆實現嵌入式安全功能
瑞薩電子推出NFC無線充電單晶片方案PTX30W
英飛凌推出 CYW5591x 系列無線通訊微控制器 擴展其 AIROC Wi-Fi 6/6E 產品組合
Microchip發佈MPLAB® VS Code®擴充功能的搶先體驗版本
瑞薩電子強化電源產品組合:新增氮化鎵(GaN)器件與技術
Movella 推出針對自主移動機器和邊緣 AI 應用的 Xsens MTi 感測器產品,全面與NVIDIA Jetson平台整合
瑞薩電子推出RRH62000全方位空氣品質感測模組,內建MCU與預載固件
瑞薩電子擴展其 R-Car SoC 產品線,推出新款 R-Car V4M 和 V4H SoC 裝置,持續引領 ADAS 創新
瑞薩電子推出全新RX261/RX260系列MCU,具備卓越的電源效率、先進觸控功能及強大安全性,適用於家用電器、樓宇自動化等多種應用。
Xsens Inertial Motion Box:適合教學與科研的工業級慣性導航套件
Tuxera為智慧能源設備提供數據韌性以及長期使用壽命
瑞薩電子推出業界首款採用3奈米製程技術的車用多領域SoC R-Car X5H
瑞薩推出高效能四核心應用處理器, 擴展工業乙太網路和多軸馬達控制解決方案產品線
Tuxera: 航空、國防與太空電子設備資料儲存軟體
瑞薩電子宣布推出 RAA489118 升降壓電池充電器和 RAA489400 USB Type-C®™ 端口控制器。
瑞薩電子推出 RA4L1 MCU—提供超低功耗、內建電容式觸控、Segment LCD 及強大安全功能
Tuxera延長智慧電表使用壽命並提升資料韌性
VAST Data的DASE架構:突破傳統存儲限制的創新解決方案
瑞薩電子推出高整合度LCD影像處理器 強化新一代ASIL B等級車用顯示系統
瑞薩電子推出全新低功耗藍牙SoC DA14533 , 為車載應用帶來更卓越的能源效率
VAST Data為 NVIDIA 認證儲存平台:打造企業級 AI 基礎建設的新標準
Movella Xsens IMB program促銷方案
瑞薩電子推出64位元RZ/G3E MPU,專為需要AI加速和邊緣運算的高效能HMI系統設計
瑞薩電子推出針對單一馬達應用優化的卓越MCU,涵蓋電動工具、家用電器等廣泛應用場景
活動訊息
最新活動
NVIDIA RoCE Network 交換機實戰教學
Ansys車用光學多尺度設計解決方案
AI人工智慧:引領科技未來
NVIDIA & ORACLE 雲端高峰會議
Altera FPGA Agilex 5 Workshop (08/02 場次)
Altera FPGA Agilex 5 Workshop (09/26 場次)
【實體+線上同步研討會】VICOR 智慧無人機創新與設計方案(延期至11/15)
AI驅動光通訊未來:智能模擬與高速算力的雙向驅動
Altera FPGA Agilex 5 Workshop (11/21 場次)
AI 存儲平台的新選擇:VAST Data Platform
Altera FPGA Agilex 5 Workshop (12/19 場次)
GWI_OPERATION-971
GPU叢集 & 人工智慧儲存方案
【茂綸科技日】探索 AI 價值:從創新設計到智慧應用
HPC/AI-HPC 叢集的 IB Fabric 管理
Altera FPGA & CPLD Timing Analysis
AI 智慧新時代:數位孿生與大語言模型的相遇
NVIDIA×Epson 數位孿生:打造智慧製造新未來
室內外嚴苛環境的定位感測融合方案
NVIDIA NeMo:強大、靈活的GPU訓練及LLM框架
Altera FPGA & CPLD Timing Analysis (6/26場次)
Computex and GTC Taipei Recap
重新定義工程設計:從矽光子到共封裝光學的模擬革新
圖睿創造高效應用,打造企業級儲存新標準
歷年活動
Altera Qsys workshop will be held on 8/29
05-08 Altera MAX10 Seminar
Intel Quartus Prime Debug Tools online Training
Ansys高速印刷電路板之設計解決方案線上研討會
Intel Quartus Prime Design Software 線上培訓課程
Ansys 下世代元宇宙光電技術論壇
矽光子之發展趨勢及模擬設計
NVIDIA BlueField DPU - 顛覆你的想像
12/01 Ansys Webinar 《光子積體電路之應用與挑戰》
20211119intel FPGA研討會 《靈活運用Intel oneAPI+NIOS V,讓您簡單又順心》
讓我們重新定義FPGA - 茂綸 x intel 10/1 線上研討會
線上研討會:Newracom Wi-Fi HaLow™ 解決方案
茂綸 x Ansys Lumerical 07/16 線上研討會
Lumerical FDTD solutions Training
Lumerical Solutions Taiwan Product Training Seminar
Mellanox Solutions Technical Seminar
Powered by Vicor Workshop
【 2022 Taiwan AI EXPO 】填表拿好禮!
800Gbps高速通道設計 – Ansys
2021 TPCA show 活動表單
洞悉創新NVIDIA DPU 和 Palo Alto下世代防火牆整合方案
2014 Altera先進技術研討會將在2014/9/30舉行, 帶給您在不同領域的開發靈感與解決方案, 即日開放報名
Altera與合作伙伴在SoC的開發平台提供了豐富的設計解決方案與技術經驗討論, 竭誠歡迎您一同參加
2021台北自動化工業展來啦!
粉絲團抽獎公告
分享自動化工業展拿 Line Point 800點
7/30線上研討會: Macnica Galaxy Smart Solution For Elevators
粉絲團免費抽USB /type C 二合一充電器 - 研討會五大產品在哪裡?
2022 高雄自動化工業展於高雄展覽館盛大開幕
Epson 機械手臂 RC+開發環境實作
【Renesas實體研討會】 Renesas SmartBond BLE 軟體應用與開發教學講座
【2022台灣創新技術博覽會】
Ansys Lumerical FDTD 培訓研討會
茂綸電子報會員募集中
Intel Quartus Prime Design Software training
茂綸 x Ansys 攜手舉辦 Metaverse: Optical Communication Seminar
Movella Xsens 動態感測專家 - 實務應用分享
工業元宇宙虛實整合方案
Ansys Lumerical MODE 培訓研討會
NVIDIA Cumulus實戰課程
Ansys Lumerical FDTD 培訓研討會
Ansys Lumerical MODE 培訓研討會
Epson機械手臂新品研討會
NVIDIA 新世代AI開發與部署平台 線上研討會
Ansys 矽光子通訊元件設計培訓研討會
Ansys Lumerical FDTD Workshop
AI 改變未來:OT & IT 的結合
Ansys Zemax OpticStudio 實體培訓課
Ansys Optical Communication Webinar
EDA 環境/ 生成式 AI 使用GPU server total solution
Intel® Quartus® Prime Design Software Training
利用工業AR技術推進台灣企業數位轉型
Ansys天線設計解決方案研討會
協同Supermicro 搭載NVIDIA GPU創造高效能模擬研討會
Intel FPGA Agilex 5 & Quartus Prime Debug Tool 介紹
ALTERA AGILEX 5 FPGA技術研討會
Movella | 工業級 IMU 慣性導航應用
Altera FPGA時序分析研討會
產品影片
EPSON 生成式AI瑕疵檢測自動化解決方案
Galaxy AI Try Now Solution
Ansys Optics/Photonics/Electronics 產品介紹與HPC加速解決方案
企業永續
員工關係
薪酬及福利
檢舉制度
員工健康照護
永續報告書下載
環境永續
永續管理
永續發展組織
利害關係人溝通
重大主題鑑別
社會共融
社會參與
在地社區公益活動|物資捐助
在地社區公益活動|物資捐助
在地社區公益活動|捐血活動
在地社區公益活動|暑期電影欣賞
環境保護|淨灘活動
在地社區公益活動|捐血活動
在地社區公益活動|捐血活動
在地社區公益活動|物資捐助
在地社區公益活動|安得烈食物銀行計畫
在地社區公益活動|捐血活動
在地社區公益活動|伯大尼事務志工服務
幸福職場
團體活動|植樹節手作植栽課程
團體活動|四月份迎新活動
團體活動|七月份迎新活動
團體活動|茂綸纖體計畫
團體活動|茂綸科學日
團體活動|植栽課程好評加場
團體活動|11月份迎新活動
團體活動|多肉植物擴香盆手作課程
團體活動|棒球家庭日
團體活動|2024迎新活動
團體活動|多肉植物擴香盆手作課程
團體活動|茂綸員工運動會
團體活動|茂綸防身術課程
團體活動|紓壓手作課程
團體活動|茂綸暑期遊樂日
公司治理
聯絡我們
聯絡窗口
其他業務窗口
訂閱電子報
中文
產品與技術資源
技術文章
I3C 在伺服器上的應用
I3C 在伺服器上的應用